
Beamable Editor Tooling
2019 - 2023Intro
Beambale editor tooling provides the ability to build your own custom server logic via microservices along with a world of LiveOps tools and live services to build games that players love.Tools
Figma; Illustrator; ProtopieResponsibility
Art&Design Director; UI/UX Designer;Unity builder
Clients
Halfbriick; WickedRealm Game; East Side Games; PuzzleNation; Shaggy Doge; Gamestacy; More please visite: https://beamable.com/customersBackground:
All games are now live games: players have become more demanding, more discriminating, and more distracted than ever before. They are hungry for engagement, immersion and community. That means releasing live games with social features, deep economies and regular content updates–and you need to build games faster than ever.At the same time, the market has become more competitive than ever: in 2021 alone, over $85 billion flowed into game deals. After only one month in 2022, that number was already exceeded! That means that while there’s more capital than ever to build games, it is spread across a dwindling supply of experts in backend programming, server scaling, DevOps and live operations.
Competitive advantage in game development centers on delivering great game experiences storytelling, art, engagement, interaction–while ensuring that you can reliably scale, support an manage game as it grows. Quickly building and iterating these features and content is critical.
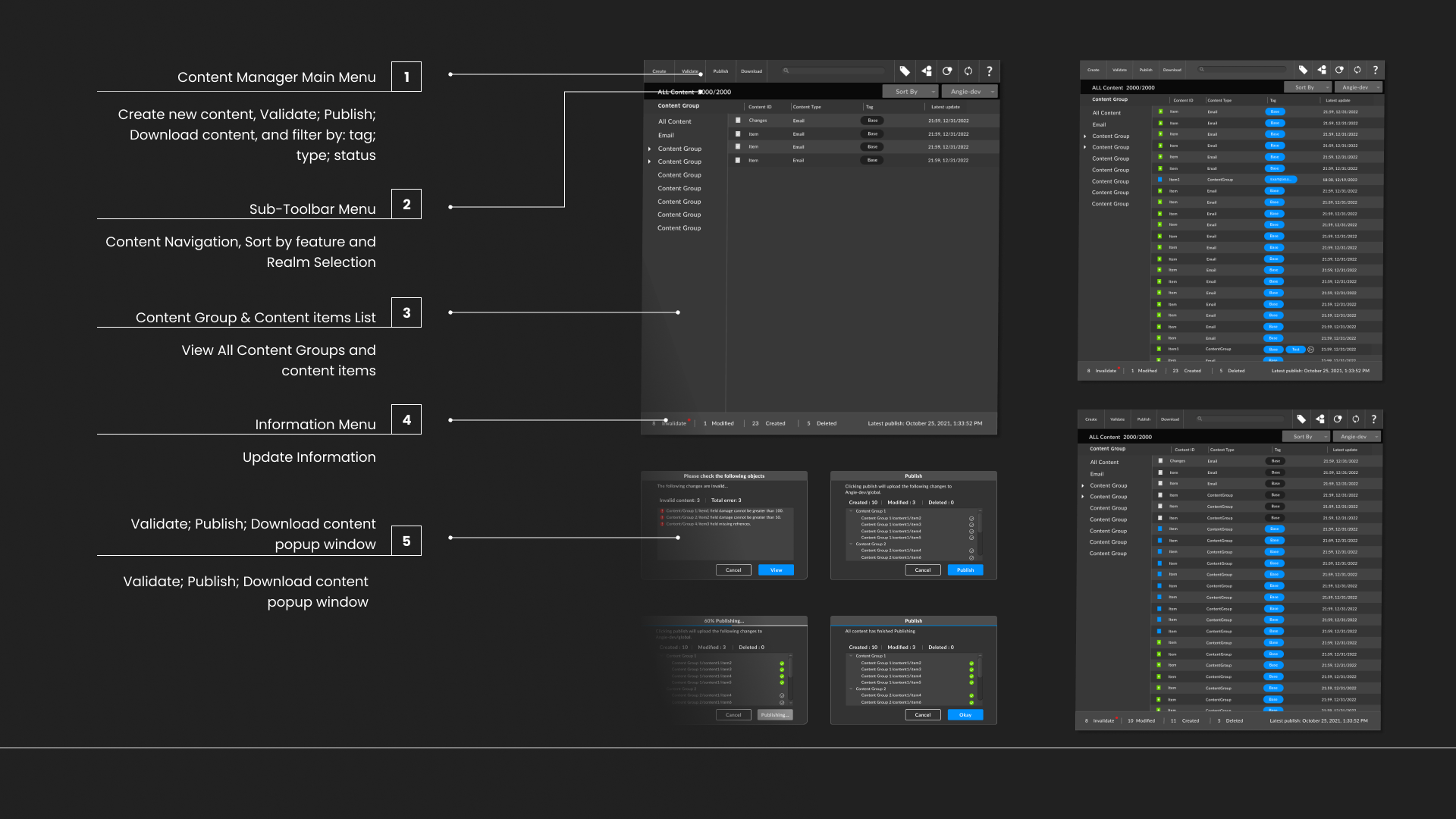
Beamable Architecture:
There are three main layers to the Beamable architecture: the Serverless Game Backend, which hosts the microservices; the Live Services SDK which provides a wide range of off-the-shelf features that you’ll need for your game; and a LiveOps Portal for day-to-day management by all of the users in your studio.In this project you are going to see the design process of Serverless Game Backend (Beamable Editor Tooling).
Design module: Double Diamond Module
To read more design process and user research data please ︎ click here. If you need passcode please Email me.






















